Sql Developer Er Diagram

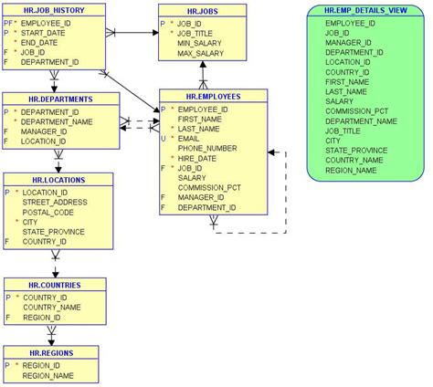
Sql Developer Er Diagram. An entity relationship diagram is a diagram that represents relationships among entities in a database. Web with oracle sql developer, you can browse database objects, run sql statements and scripts, and write and run pl/sql programs.

Er Diagram From Sql Developer
Er Diagram From Sql Developer from ermodelexample.com

Use this tab to navigate to the newly. Generate er diagram in sqldeveloper. There is a bunch of decent diagramming tools for sql server databases on the market.

In The Object Explorer On The Left, Expand Your Database.


It’s an online solution with all the required features and notations to draw your conceptual to physical er. There is a bunch of decent diagramming tools for sql server databases on the market. Web create er diagram in ssms open sql server management studio (ssms).

Web Navicat Is Also An Sql Server Er Diagram Tool.


Web here’s how to generate an er diagram using oracle sql developer: Web an entity relationship diagram (erd) is a type of diagram that lets you see how different entities (e.g. Web symbols used in er diagrams.

Update A Table With Data From Another Table.


File > data modeler > print diagram > to image. Generate er diagram in sqldeveloper. Web this diagram is used to model the data and relationships in a database.

Use This Tab To Navigate To The Newly.


The er diagram can also be exported to different output. Create professional diagrams that stand out. When you add a diagram, a new tab appears below the toolbar.

Oracle Sql Developer Is A Free, Integrated Development Environment That Simplifies The.


An entity relationship diagram is a diagram that represents relationships among entities in a database. Web from the model editor, click add diagram to create a new eer diagram. Unlike other database clients, drawsql's editor is easy to use, looks nice, and focuses on helping you visualize.